Александр Леоненков - Самоучитель UML

Здесь есть возможность читать онлайн «Александр Леоненков - Самоучитель UML» — ознакомительный отрывок электронной книги совершенно бесплатно, а после прочтения отрывка купить полную версию. В некоторых случаях можно слушать аудио, скачать через торрент в формате fb2 и присутствует краткое содержание. Жанр: Программирование, Прочая околокомпьтерная литература, на русском языке. Описание произведения, (предисловие) а так же отзывы посетителей доступны на портале библиотеки ЛибКат.

Самоучитель UML: краткое содержание, описание и аннотация

Предлагаем к чтению аннотацию, описание, краткое содержание или предисловие (зависит от того, что написал сам автор книги «Самоучитель UML»). Если вы не нашли необходимую информацию о книге — напишите в комментариях, мы постараемся отыскать её.

Самоучитель UML
Первое издание.
В книге рассматриваются основы UML – унифицированного языка моделирования для описания, визуализации и документирования объектно-ориентированных систем и бизнес-процессов в ходе разработки программных приложений. Подробно описываются базовые понятия UML, необходимые для построения объектно-ориентированной модели системы с использованием графической нотации. Изложение сопровождается примерами разработки отдельных диаграмм, которые необходимы для представления информационной модели системы. Цель книги – помочь программистам освоить новую методологию разработки корпоративных программных приложений для последующего применения полученных знаний с использованием соответствующих CASE-инструментов.

Самоучитель UML — читать онлайн ознакомительный отрывок

Ниже представлен текст книги, разбитый по страницам. Система сохранения места последней прочитанной страницы, позволяет с удобством читать онлайн бесплатно книгу «Самоучитель UML», без необходимости каждый раз заново искать на чём Вы остановились. Поставьте закладку, и сможете в любой момент перейти на страницу, на которой закончили чтение.

Тёмная тема
Сбросить

Интервал:

Закладка:

Сделать

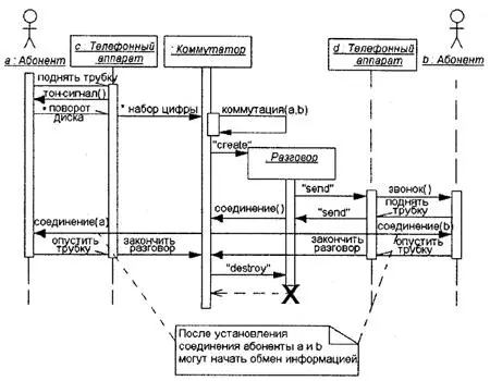
После создания анонимный объект «разговор» сразу получает фокус активности и посылает сообщение телефонному аппарату d на выполнение действия – звонка вызова. При этом второй абонент снимает трубку (асинхронное сообщение), тем самым устанавливается прямое соединение между абонентами а и Ь. После того как абоненты опустят трубки, разговор заканчивается. Тем самым объект «разговор» уничтожается. Окончательный вариант диаграммы последовательности может содержать некоторые временные ограничения и комментарии (рис. 8.10). Назначение отдельных сообщений соответствуют рассмотренным действиям.

Рис 89Дополненный фрагмент диаграммы последовательности для моделирования - фото 105

Рис. 8.9.Дополненный фрагмент диаграммы последовательности для моделирования телефонного разговора

Рис 810Окончательный вариант диаграммы последовательности для моделирования - фото 106

Рис. 8.10.Окончательный вариант диаграммы последовательности для моделирования телефонного разговора

Примечание 65 Примечание 65 Дополнить диаграмму последовательности для этого примера временными ограничениями предлагается выполнить самостоятельно в качестве упражнения.

8.4. Заключительные рекомендации по построению диаграмм последовательности

Как уже отмечалось, построение диаграммы последовательности целесообразно начинать с выделения из всей совокупности тех и только тех классов, объекты которых участвуют в моделируемом взаимодействии. После этого все объекты наносятся на диаграмму с соблюдением некоторого порядка инициализации сообщений. Здесь необходимо установить, какие объекты будут существовать постоянно, а какие временно – только на период выполнения ими требуемых действий.

Когда объекты визуализированы, можно приступать к спецификации сообщений. При этом следует учитывать те роли, которые играют сообщения в системе. При необходимости уточнения этих ролей надо использовать их разновидности и стереотипы. Для уничтожения объектов, которые создаются на время выполнения своих действий, нужно предусмотреть явное сообщение.

Наиболее простые случаи ветвления процесса взаимодействия можно изобразить на одной диаграмме с использованием соответствующих графических примитивов. Однако следует помнить, что каждый альтернативный поток управления может существенно затруднить понимание построенной модели. Поэтому общим правилом является визуализация каждого потока управления на отдельной диаграмме последовательности. В этой ситуации такие отдельные диаграммы должны рассматриваться совместно как одна модель взаимодействия.

Дальнейшая детализация диаграммы последовательности связана с введением временных ограничений на выполнение отдельных действий в системе. Для простых асинхронных сообщений временные ограничения могут отсутствовать. Однако необходимость синхронизировать сложные потоки управления, как правило, требуют введение в модель таких ограничений. Общая их запись должна следовать семантике языка объектных ограничений, который рассмотрен в приложении.

ГЛАВА 9 Диаграмма кооперации (collaboration diagram)

Как отмечалось в предыдущей главе, особенности взаимодействия элементов моделируемой системы могут быть представлены на диаграммах последовательности и кооперации. Если первая служит для визуализации временных аспектов взаимодействия, то диаграмма кооперации предназначена для спецификации структурных аспектов взаимодействия. Главная особенность диаграммы кооперации заключается в возможности графически представить не только последовательность взаимодействия, но и все структурные отношения между объектами, участвующими в этом взаимодействии.

Прежде всего, на диаграмме кооперации в виде прямоугольников изображаются участвующие во взаимодействии объекты, содержащие имя объекта, его класс и, возможно, значения атрибутов. Далее, как и на диаграмме классов, указываются ассоциации между объектами в виде различных соединительных линий. При этом можно явно указать имена ассоциации и ролей, которые играют объекты в данной ассоциации. Дополнительно могут быть изображены динамические связи – потоки сообщений. Они представляются также в виде соединительных линий между объектами, над которыми располагается стрелка с указанием направления, имени сообщения и порядкового номера в общей последовательности инициализации сообщений.

Читать дальше
Тёмная тема
Сбросить

Интервал:

Закладка:

Сделать

Похожие книги на «Самоучитель UML»

Представляем Вашему вниманию похожие книги на «Самоучитель UML» списком для выбора. Мы отобрали схожую по названию и смыслу литературу в надежде предоставить читателям больше вариантов отыскать новые, интересные, ещё непрочитанные произведения.


Отзывы о книге «Самоучитель UML»

Обсуждение, отзывы о книге «Самоучитель UML» и просто собственные мнения читателей. Оставьте ваши комментарии, напишите, что Вы думаете о произведении, его смысле или главных героях. Укажите что конкретно понравилось, а что нет, и почему Вы так считаете.